Skip to main content
Skip table of contents

Allocating accounts to Account Groups

e

Statutory Reporter uses Account Groups to know which account balances to display in the sections of the financial statements, and which notes to include by default.

For example, accounts allocated to the Balance Sheet > Assets and Liabilities > Assets > Current Assets > Cash and Cash Equivalents account group will appear in the Current Asset section of the Balance Sheet, and in the Cash and Cash Equivalents Note.

Statutory Reporter comes with a set of default account group allocations. If you want, you can edit these defaults.

  • MYOB default account group allocations at master level.

  •  

    Account group allocations performed at a practice level.

  •  

    Account group allocations performed at a client level.

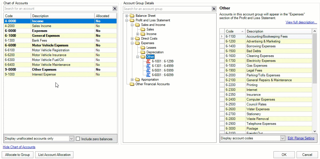
To allocate individual accounts using drag-and-drop

To view only those accounts which have not been allocated to an account group, select Display unallocated accounts on the drop-down at the bottom of the Chart of Accounts table.

  1. Open the client and go to the Client Accounting > Reports tab. Statutory Reporter appears.

  2. On the TASKS bar, click Account Groups.

  3. In the Account Group Details (middle) pane, expand an account group folder.

  4. From the left-hand Chart of Accounts pane, click and drag an unallocated account (indicated with a No in the Allocated column) and drop the account into the folder in the Account Group Details pane. The account is displayed in the account group in the Account Group Details tree.

  5. Repeat step 3 and 4 to allocate all the accounts in the Chart of Accounts table as necessary.

  6. Once all accounts are allocated, click OK to save the changes made in allocating individual account to the account groups.


If you see the message "The chart of accounts contains one or more accounts that are allocated to more than one account group. Do you want to continue?", don't worry. Sometimes accounts need to be mapped twice to show up correctly in the reports. For example, in a trust entity.

To group accounts into a custom account group
  1. Open the client and go to the Client Accounting > Reports tab. Statutory Reporter appears.

  2. On the TASKS bar, click Account Groups.

  3. From the Account Group Details (middle) pane, right-click on the account group folder you wish to add a custom account group to. You may need to expand a couple folders to find the relevant account group folder.

  4. From the right-click menu, choose Create New Custom Group and enter a Custom group name.

  5. Click OK to close the window.

    If you want to display the custom group heading with the detailed accounts included as part of the custom group, listed immediately below, select the Show detail accounts with custom group checkbox.

    If this checkbox is left deselected, a single line entry will be displayed in the reports for the accounts allocated to this group.


  6. With the new account group folder open in the details right-hand pane, select an account from the Chart of Accounts (left) pane to be included in a new custom account group.

    • To select multiple accounts listed consecutively, press and hold the SHIFT key on the keyboard while selecting the accounts.

    • To select multiple accounts listed non-consecutively, press and hold CTRL key on the keyboard while selecting the accounts.

  7. With the account/s selected, click and drag the account/s from the Chart of Accounts (left) pane and drop the accounts into the right-hand pane.

  8. When you have finished allocating accounts to groups, click OK to close the window.



JavaScript errors detected

Please note, these errors can depend on your browser setup.

If this problem persists, please contact our support.