Skip to main content
Skip table of contents

Using header accounts in MYOB Essentials to report Shareholder Current Accounts (NZ)

New Zealand only

There's a few tasks you need to complete to report shareholder current accounts in both the Balance Sheet and Shareholder Current Account Notes to the financials.

This setup process only need to be performed in the first year of Client Accounting. In subsequent years, your chart of accounts and account group mappings are rolled forward to the next year.

There are two main tasks:

  • setting up your Accounts List, and
  • allocating shareholder accounts to the relevant account groups.

Setting up the Account List in Essentials

Header accounts in MYOB Essentials allow you to group related detail accounts to help you keep your chart of accounts organised.

1. Add header accounts for each shareholder
  1. Within your client's MYOB Essentials ledger, click the business name located at the top-right of the screen and choose Accounts list from the drop-down menu.
  2. Click Add new. The Add new table appears.
  3. Select the Header tab.
  4. Enter the Shareholder's name in the Name field, then select a Parent header from the drop-down list.

    Your new header account needs to sit beneath another header account i.e. the "Parent" header.

    For example, if you select the Parent header "Equity", the header for your shareholder will sit one level below the Equity header.

  5. To add more than one header account, click into any of the empty fields below and repeat step 4. A new blank line will automatically appear below with each new header entered.
  6. To finish adding the headers, click Save.

2. Add detail accounts for each shareholder
  1. Within your client's MYOB Essentials ledger, click the business name located at the top-right of the screen and choose Accounts list from the drop-down menu.
  2. Click Add new. The Add new table appears.
  3. Enter an account Number and an account Name.
  4. Click on the Type drop-down arrow and select Equity.
  5. Click on the Parent drop-down arrow and select the Shareholder's header account.
  6. Click on the Tax Rate drop-down arrow and choose the appropriate tax rate.
  7. To add more than one shareholder account, click into any of the empty fields below and repeat step 3 to 6. A new blank line will automatically appear below with each new account entered.

Allocating shareholder accounts to an account group

To report shareholder funds in the balance sheet and in the notes to the financial statements, each shareholder's header and detail accounts needs to be allocated twice.

Essentials header accounts appear in the Statutory Reporter - Account Groups window in bold text with an account code of "Type-XXXX" (where X represents a number).

3. Allocate shareholder accounts to Balance Sheet
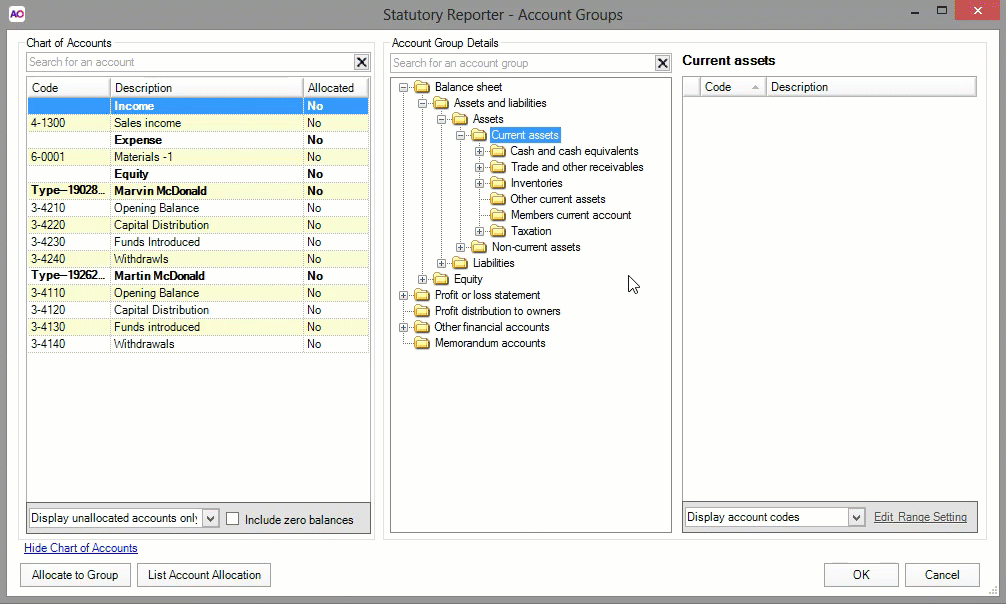
  1. From within AE/AO, open the client and go to the Client Accounting > Reports tab.

  2. On the TASKS bar, click Account Groups.

  3. In the Account Group Details (middle) pane, click the expand (

    ) button next to the following account group folders: Balance Sheet > Assets and Liabilities > Assets > Current assets.

  4. Select the Members current account folder.

  5. From the Chart of Accounts (left) pane, hold down the SHIFT key on the keyboard and select all shareholder accounts.

  6. Drag and drop the selected accounts into the Members current account details (right) pane.

  7. Click the expand (
    ) button next to the Members current account group.
  8. Right-click on an account range listed beneath the Members current account group, and select Edit Range Settings. The Range Settings window appears.
  9. Select Separate Debits and Credits.
  10. In the Display credits in field, click the ellipses (
    ) button and navigate to the Balance Sheet > Assets and Liabilities > Liabilities > Current Liabilities account group.
  11. Select the folder Members current account then click OK. The Select Account Group window closes.
  12. Click OK. The Range Settings window closes.
  13. Repeat step 8 to 12 for each account range in the Members current account group.

Once you've separated debits and credits for each range, continue to the next task below. You'll need to be in the Account Groups window, so don't close the window just yet.

4. Allocate shareholder accounts to Current Accounts
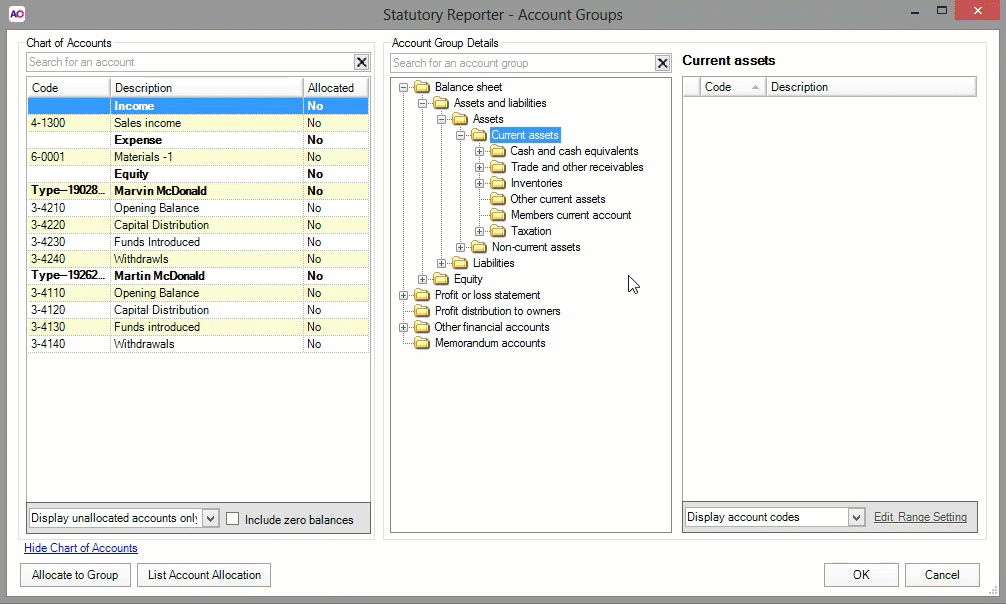
  1. In the Account Group Details (middle) pane of the Statutory Reporter - Account Groups window, click the expand (

    ) button next to the following account group folders: Balance Sheet > Assets and Liabilities > Assets > Current assets.

  2. Select the Members current account folder.

  3. Hold down the SHIFT key on the keyboard, then select all shareholders accounts within the group.

  4. Right-click on any selected account and choose Copy.

  5. Click the expand (
    ) button next to the Members current account group.
  6. Right-click on the Current accounts folder and choose Paste. The shareholder accounts appear in the Current accounts account group details.

  7. Click OK to save and close the Statutory Reporter - Account Groups window.

 

 

JavaScript errors detected

Please note, these errors can depend on your browser setup.

If this problem persists, please contact our support.