Skip to main content
Skip table of contents

Allocating accounts to multiple account groups

New Zealand only

Statutory Reporter uses Account Groups to know which account balances to display in each section of the financial statements, and which Notes to the financials to include in the reports.

For some Notes, you may be required to allocate an account to multiple account groups in order to balance the accounts, and trigger the relevant note to appear in the Notes to the Financials section of the reports.

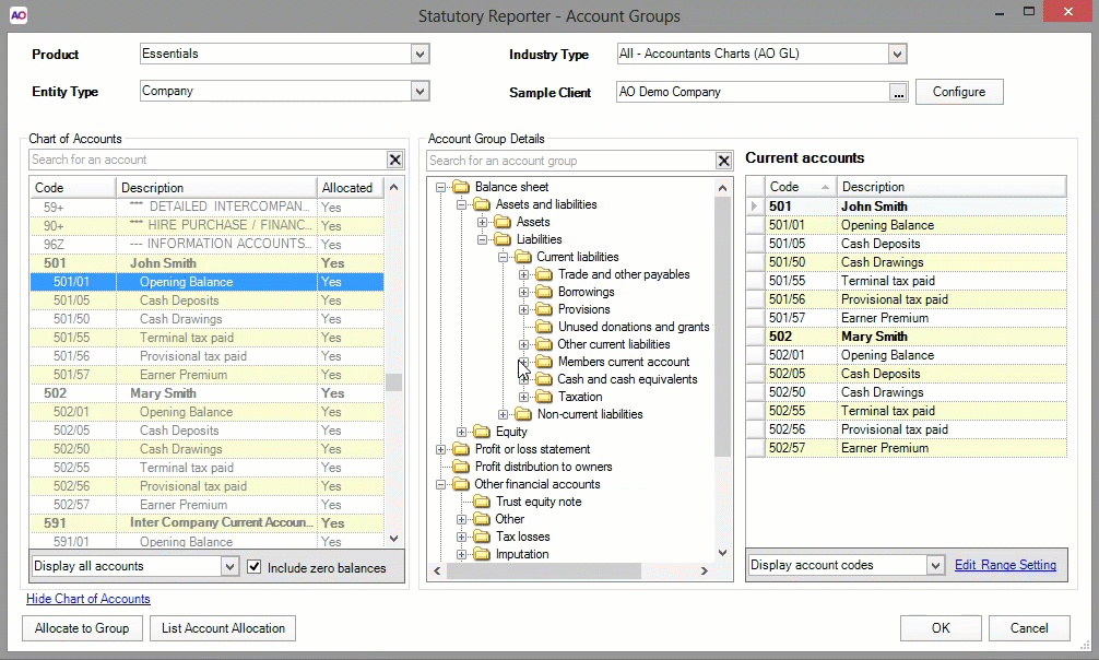
This is common for the following folders within the Other financial accounts group:

  • Current accounts
  • Cash and cash equivalents note
  • Imputation

Statutory Reporter will prevent you from allocating accounts that have already been allocated to another group, therefore mapping account codes multiple times is best performed at a practice-level as this won't trigger a duplicate account mapping message.

To allocate an account to multiple account groups

1. Access the Accounts Groups at practice level
  1. From within AE/AO, follow the menu path Maintenance > Maintenance Map > Client Accounting > Practice Report Settings.
  2. Click Account Groups on the TASKS bar.
  3. Choose a Product from the drop-down menu.

    The available products are AccountRight 2013.0 or later, AccountRight v19 or earlier and Essentials. If you're mapping account groups for an AE/AO Ledger, choose Essentials as the product.

  4. Select the Industry Type from the drop-down menu. At a practice level, account groups are configured for each Industry Type. The configuration of account groups will affect all clients of the selected industry type.

  5. In the Sample Client field, click the ellipses (

    ) button and use the Find Clients window to search for, and select a sample client. The selected client’s chart of accounts will be used as an example in the Chart of Accounts table for mapping.

  6. Click OK to close the Find Clients window.
2. Copy the account from one group into another group
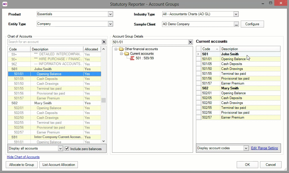
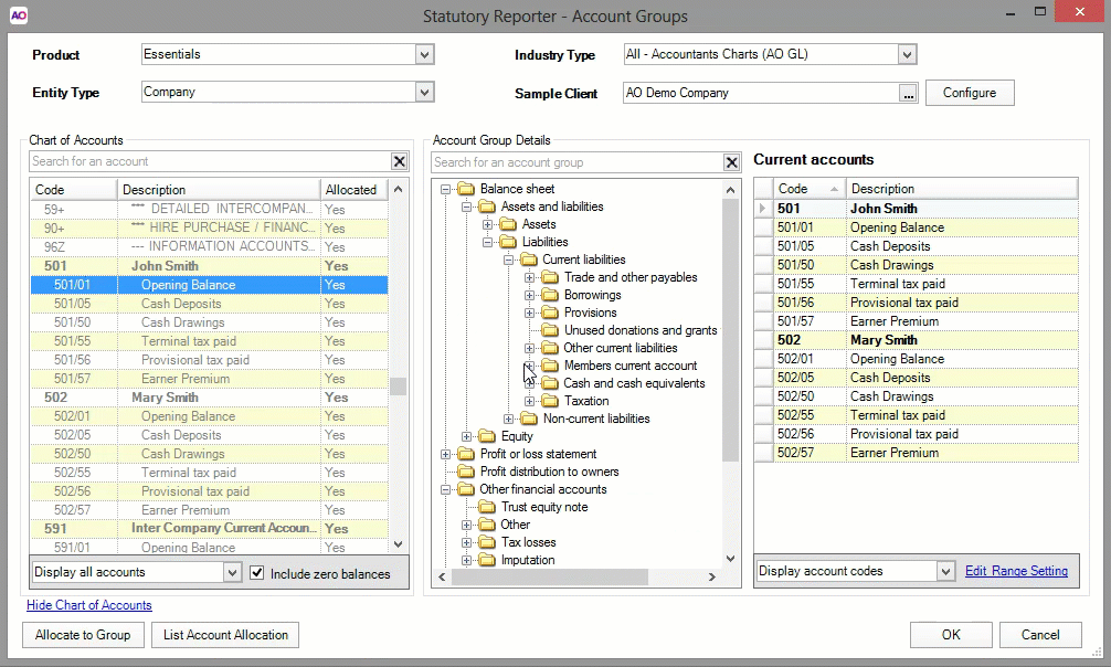
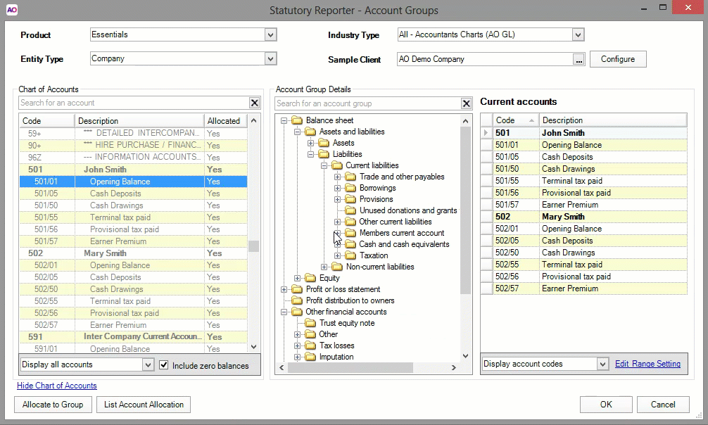
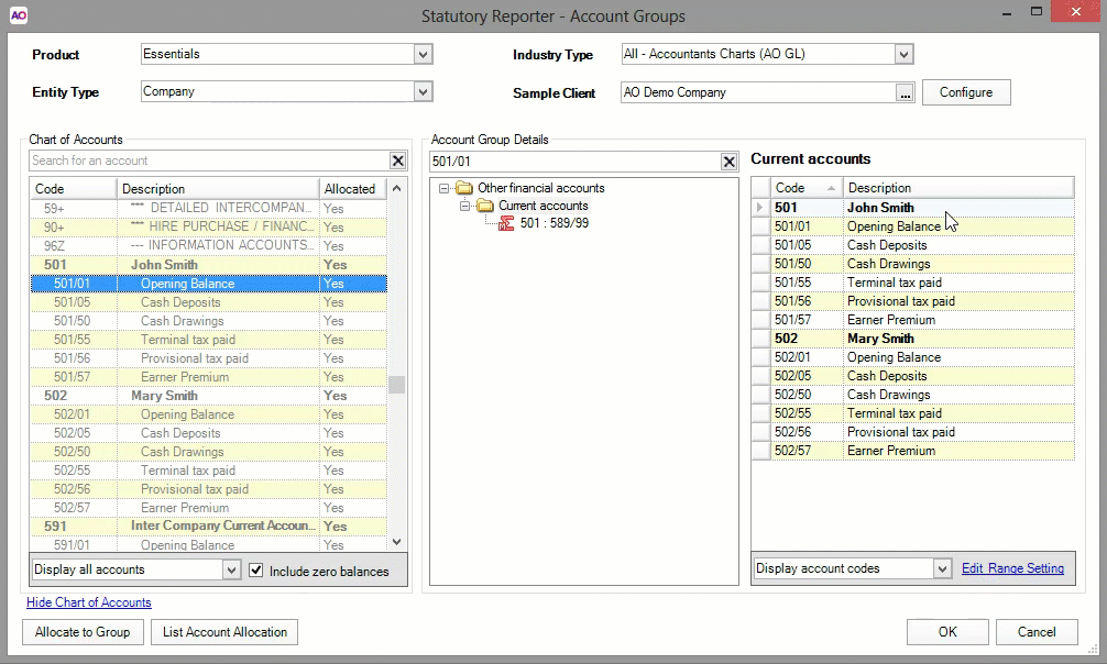
  1. From within the Statutory Reporter - Account Groups window, locate the account you wish to map in the Account Group Details

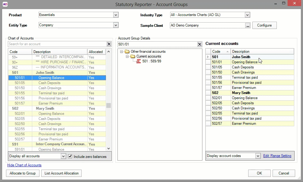
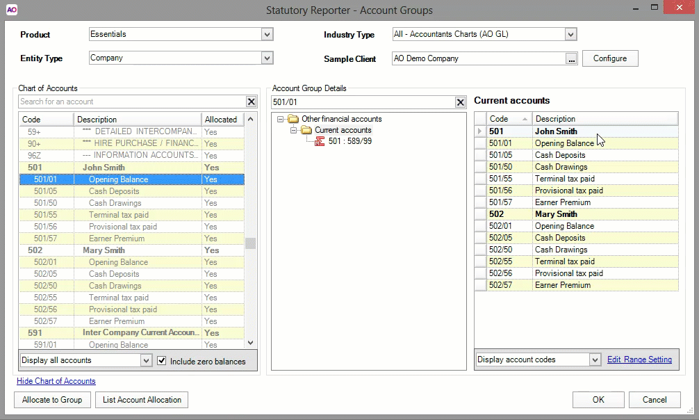
    You can search for the account code by typing the all or part of the code in the Search for an account field of the Chart of Accounts pane. Once you've found the code, right-click on the code and choose Find in AccountGroups. All account groups where the account code has been mapped appear expanded in the Account Group Details pane.

  2. Select the account group folder in the Account Group Details pane, that contains the account code you wish to map.

  3. From the account group's details (right-hand pane), select the account codes you wish to map.

  4. Right-click on any selected account code and choose Copy.

    To select multiple accounts:

    • press and hold the SHIFT key while selecting an account to highlight a range of account codes
      or,

    • press and hold the CTRL key while selecting each individual account to select multiple accounts listed non-consecutively.


  5. Using the Account Group Details pane, select the account group you wish to copy the account codes to.

  6. Right-click on any blank space in the Account Group's details (right-hand pane) and from the drop-down menu, choose Paste.

The account codes or range of account codes appear in both account groups at a practice level.

If you wish to have Debit account balances showing in a different section of the reports to Credit account balances for the same account, you'll need to edit the account range settings to specify where you want debit balances to appear, and where you want credit balances to appear.

For example, you may want to show shareholder accounts with a DR balance in the assets section of the balance sheet and shareholder accounts with a CR balance in the liabilities section of the balance sheet.

See Separating debits and credits for more information.

JavaScript errors detected

Please note, these errors can depend on your browser setup.

If this problem persists, please contact our support.