Skip to main content
Skip table of contents

Establishing departments using an AE Accounts style chart of accounts in AE Ledger

This support note applies to:

  • AE Workpapers (AU)
  • AE Statutory Reporter (AU)
  • AE Accounts (AU)
Article ID: 38913

In MYOB Accountants Enterprise (AE) and Accountants Office (AO) Client Accounting, you have the flexibility to produce Departmental Profit and Loss statements using Statutory Reporter where you have configured an AE/AO Ledger.

To produce Departmental reports in Client Accounting, you'll need to set up your chart of accounts for each department and edit the department settings in Client Accounting.

We'll take you through this process using the following configuration:

Source Ledger: AE/AO Ledger
Chart Type: AE Accounts

1. Define the name of the departments

Use a dedicated control account code to define your departmental headings.

AE Accounts uses prefixes to determine which account belongs to each department. For example:

Account Code

Description

1.000

No department

2.000

"Name of Department 1"

3.000

"Name of Department 2"

These accounts are used to define the prefix number that relates to each department heading. In this example:

  • all profit and loss accounts with a prefix of 1 do not belong to a department and will not appear in a Department Income statement. Instead, these account balances will display separately on the Summary Department report.
  • all profit and loss accounts with prefix beginning with 2 will relate to Department 1 and appear in Department 1's Department Income statement.

  • all account codes with a prefix beginning with 3 will relate to Department 2 and appear in Department 2's Department Income statement.

For example:

There should not be any transactions allocated to the departmental heading accounts.

For information on creating and editing account codes in Client Accounting refer to the Online Help topic: Preparing Workpapers: Accounts

2. Create Profit and Loss Accounts for each Department

Add a prefix to the account code of each Income and Expense account to specify which account balance relates to a specific department.

The Chart of Accounts should look similar to the following example:

Department One

Account Code

Description

2.000

"Name of Department 1"

2.90

Sales

2.105

Opening Stock

2.130

Closing Stock

2.488Salaries & Wages

Department Two

Account Code

Description

3.000

"Name of Department 1"

3.90

Sales

3.105

Opening Stock

3.130

Closing Stock

3.488

Salaries & Wages

3. Edit Department Settings
  1. From within the Client Accounting module, click Edit configurationdetails. The Edit Configuration Details window appears.
  2. Select This ledger uses departments then click on Edit department settings. A tick appears in the checkbox and the Department Settings window appears.
  3. Select Prefix from Departmentsare defined by drop-down menu. Additional fields display.
  4. Select Prefix separator and key in the character that displays after the division number. For example, the prefix separator in account 2.90 is a full stop ( . ) where 2 is the division number and 90 is the account code representing sales income. In this example, the prefix separator will be (.) which is commonly used in AE Accounts.

  5. Select Use the name of the first account in the department.In the above example, the name of the first account will be account code 2 “Name of Department 1” or 3 “Name of Department 2”.
  6. Enter the prefix number in the Prefix of accounts without a department field if there are income or expense accounts that do not belong to a department. In this example, the prefix will be 1.
  7. Click OK. You are returned to the Client Configuration window.
  8. Click OK. The Client Configuration window closes

You are now ready to prepare your journals and workpapers. For information on preparing and completing workpapers refer to the Online Help topic Preparing workpapers

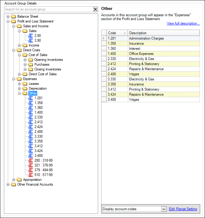
4. Allocate the Account Ranges to Account Groups
  1. Open Statutory Reporter by navigating to the client's Client Accounting > Reports tab. The Reports tab is selected and a list of available reports appear.
  2. Click Account Groups on the Tasks bar. The Statutory Reporter - Account Groups window opens.
  3. Allocate the relevant account code or range to the appropriate Account Group. The account range appears in the nominated account group folder.
  4. Repeat this step until all account codes have been allocated, then click OK to save and close the Statutory Reporter - Account Groups window.

For information on allocating accounts to a group refer to the Online Help topic: Allocating account ranges to account groups

You don't need to create custom account groups to produce departmental reports. The Departmental Income Statement will allocate each account code with a prefix of 2 to Department 1's Income Statement and account codes with a prefix of 3 to Department 2's Income Statement. This means you will receive a separate income statement per department.

5. Select and preview the reports
  1. In the Reports tab, click on the checkbox to select a report in the Reports table to be included in the Financial Statements. The following Departmental Profit and Loss reports are available in Statutory Reporter:  
    • Summary Department Report
    • Consolidated Department Report
    • Department Income Statement
  2. Once you have selcted all the reports you wish to include in the Financials, click Preview. The Report Preview opens in a new window.
JavaScript errors detected

Please note, these errors can depend on your browser setup.

If this problem persists, please contact our support.